(voornamelijk in Europa)
Hiermee kan het apparaat documenten met de korte zijde van A3- of B4-papier ontvangen, door deze zonder vergroting af te drukken op het A3
- of B4
-papier dat in de handinvoer is geplaatst.
Als het apparaat documenten met de korte zijde van A3- of B4-papier ontvangt, verschijnt een bericht met de vraag vanuit welke lade papier moet worden ingevoerd. Als u de handinvoer selecteert, kunt u afdrukken op het A3
- of B4
-papier.
(voornamelijk in Azië)
Hiermee kan het apparaat documenten met de korte zijde van A3- of B4-papier ontvangen, door deze zonder vergroting af te drukken op het A3
- of B4
-papier dat in de handinvoer is geplaatst.
Als het apparaat documenten met de korte zijde van A3- of B4-papier of met de korte zijde van A4-papier en de lange zijde van Legal-papier ontvangt, verschijnt een bericht met de vraag vanuit welke lade het papier moet worden ingevoerd. Door handinvoer te selecteren kunt u op het A3
, B4
of 81/2 × 14
papier afdrukken.
(voornamelijk in Noord-Amerika)
Hiermee kan het apparaat documenten met de korte zijde van A3- of B4-papier ontvangen, door deze zonder vergroting af te drukken op het A3
- of B4
-papier dat in de handinvoer is geplaatst.
Als het apparaat documenten met de korte zijde van A3- of B4-papier of met de korte zijde van A4-papier en de lange zijde van Legal-papier ontvangt, verschijnt een bericht met de vraag vanuit welke lade het papier moet worden ingevoerd. Door handinvoer te selecteren kunt u op het A3
, B4
of 81/2 × 14
papier afdrukken.
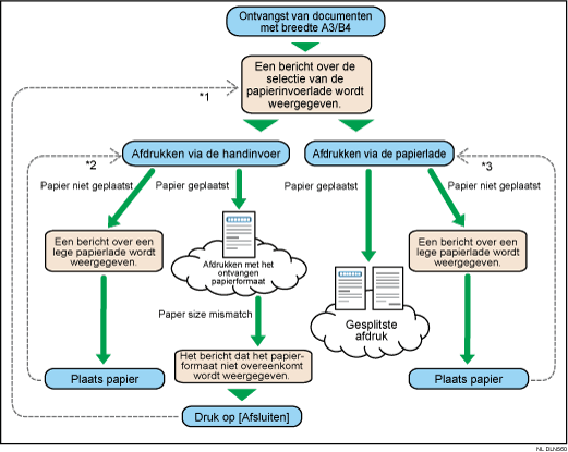
Overzicht documentenontvangst A3/B4

*1 Als de papierformaten niet overeenkomen voor afdrukken via handinvoer, wordt het ontvangen document niet verwijderd en verschijnt het bericht de lade voor papierinvoer te selecteren. Als het papierformaat dat u heeft en dat van het ontvangen document anders is, selecteer dan de papierlade.
*2 U kunt niet overschakelen naar de papierlade na het selecteren van de handinvoer.
*3 U kunt niet overschakelen naar de handinvoer na het selecteren van de papierlade.
U kunt de instelling wijzigen in [Parameterinstelling] in [Faxeigenschappen]. Geef op of u documenten wilt ontvangen met een breedte van A4 of B4 in (schakelaar 04, bit 2) en of het papier moet worden ingevoerd vanuit de handinvoer in (schakelaar 04, bit 3). Voor meer informatie, zie Parameterinstellingen.
![]()
Bij de levering is de instelling om A3-documenten (schakelaar 04, bit 2) te ontvangen uitgeschakeld. Als de instellingen om A3-documenten (schakelaar 04, bit 2) en afdrukken via handinvoer (schakelaar 04, bit 3) beide zijn ingeschakeld, kunt u A3/B4
-documenten via handinvoer afdrukken.
Als de instelling voor ontvangst van documenten op A3-papier is ingeschakeld, is 'afdrukken op formaat' uitgeschakeld.
Wanneer [Handinvoer] is geselecteerd, krijgt [Speciale afzender programmeren] prioriteit en verschijnt de melding met de vraag welke lade moet worden ingesteld als uitvoerlade niet. Het papierformaat van het inkomende document krijgt prioriteit boven de instelling [Papierform. Handinvoer] in [Speciale afzender programmeren]. Zie Speciale afzenders die anders moeten worden behandeld voor meer informatie over Speciale afzender programmeren.