Tässä osassa selostetaan Poista-näytön eri kohtia.
Tästä näytöstä voidaan poistaa lisätoimintoja.
Lisätietoja tästä näytöstä suoritettavista toimista on kohdassa "Poista".

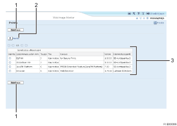
[Edellinen]
Palaa Web Image Monitorin [Kokoonpano]-valikkoon napsauttamalla tätä.
[Poista]
Lisätoiminnot-luettelosta valitut lisätoiminnot poistetaan napsauttamalla [Poista].
Lisätoimintojen luettelo
Näyttää luettelon asennetuista lisätoiminnoista.
Valinta
Käynnistä poisto valitsemalla poistettavat lisätoiminnot ja napsauttamalla sitten [Poista].
Lisäominaisuuden nimi
Näyttää lisätoimintojen nimet.
Tyyppi
Näyttää lisätoimintojen tyypit. Lisätietoja on kohdassa "Lisätoimintojen tyypit".
Tila
Näyttää lisätoimintojen tilan.
Käynnistys
Lisätoiminto on käytössä.
Seis
Lisätoiminto ei ole käytössä.
Keskeytä
Vain tyypin J *1 lisätoiminnot näytetään.
Lisätoiminnot ovat käyttövalmiina, mutta valmiustilassa.
Odottaa
Vain tyypin C *2 lisätoiminnot näytetään.
Lisätoiminnot ovat käyttövalmiina kun laite on käynnistetty uudelleen.
Lopetus
Vain tyypin C *2 lisätoiminnot näytetään.
Lisätoiminnot sammutetaan kun laite käynnistetään uudelleen.
*1 sulautetun ohjelmistoarkkitehtuurin sovelluksen Java-kielinen versio
*1 sulautetun ohjelmistoarkkitehtuurin sovelluksen C-kielinen versio
Kuvaus
Näyttää lyhyen yhteenvedon lisätoiminnoista.
Versio
Näyttää lisätoimintojen versiot.
Käynnistyssijainti
Näyttää minne lisätoiminnot on asennettu.
![]()
Valinnan [Poista] tekemiseen vaaditaan pääkäyttäjän oikeudet. Lisätietoja on kohdassa "Kirjautuminen sisään pääkäyttäjänä".