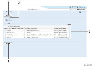
Det følgende beskriver de forskellige elementer på skærmen Afinstallér.
Udvidede funktioner kan afinstalleres via denne skærm.
Se mere om indstillingsemner på denne skærm under "Afinstallér".

[Tilbage]
Klik på denne for at vende tilbage til menuen [Konfiguration] i Web Image Monitor.
[Afinstallér]
Hvis du klikker på [Afinstallér], vil de udvidede funktioner, der er valgt på listen over udvidede funktioner, blive afinstalleret.
Liste over udvidede funktioner
Viser en liste over installerede udvidede funktioner.
Valg
Klik på radioknappen for den udvidede funktion, der skal afinstalleres, og klik på [Afinstallér] for at påbegynde processen.
Navn på udvidet funktion
Viser navnene på de udvidede funktioner.
Type
Viser typerne af udvidede funktioner. Se mere om dette under "Typer af udvidede funktioner".
Status
Viser status for udvidede funktioner.
Starter
De udvidede funktioner aktiveres.
Stop
De udvidede funktioner deaktiveres.
Afbryd
Kun udvidede funktioner af type J *1 vises.
De udvidede funktioner aktiveres, men er i standby-tilstand.
Venter
Kun udvidede funktioner af type C *2 vises.
De udvidede funktioner aktiveres, når enheden genstartes.
Slutter
Kun udvidede funktioner af type C *2 vises.
De udvidede funktioner lukkes ned, når enheden genstartes.
*1 Embedded Software Architecture-applikation, Java-sprogversion
*2 Embedded Software Architecture-applikation, C-sprogversion
Beskrivelse
Viser korte beskrivelser af de udvidede funktioner.
Version
Viser versionen af de udvidede funktioner.
Startplacering
Viser de steder, hvor de udvidede funktioner er installeret.
![]()
Du skal logge på som administrator for at angive [Afinstallér]. Se mere om dette under "Pålogning som administrator".