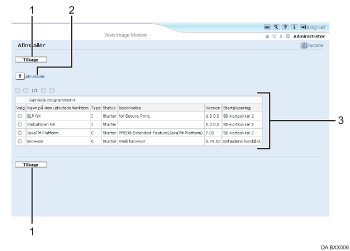
Det følgende beskriver de forskellige elementer på skærmen Afinstallér.
Udvidede funktioner kan afinstalleres via denne skærm.

[Tilbage]
Klik på denne for at vende tilbage til menuen [Konfiguration] i Web Image Monitor.
[Afinstallér]
Hvis du klikker på [Afinstallér], vil de valgte udvidede funktioner fra listen over udvidede funktioner blive afinstalleret.
Liste over udvidede funktioner
Viser en liste over installerede udvidede funktioner.
Valg
Klik på radioknappen for de udvidede funktioner, du ønsker at afinstallere, og klik derefter på [Afinstallér] for at starte afinstallationsprocessen.
Navn på udvidet funktion
Viser navnene på de udvidede funktioner.
Type
Viser typen af de udvidede funktioner. Se mere under "Typer af udvidede funktioner".
Status
Viser status for de udvidede funktioner.
Starter
De udvidede funktioner aktiveres.
Stop
De udvidede funktioner deaktiveres.
Afbryd
Kun udvidede funktioner af type J*1 vises.
De udvidede funktioner aktiveres, men er i standby-tilstand. Der skal genstartes, før du kan bruge disse funktioner.
Venter
Kun udvidede funktioner af type C*1 vises.
De udvidede funktioner aktiveres, når enheden genstartes.
Afslutter
Kun udvidede funktioner af type C*1 vises.
De udvidede funktioner lukkes ned, når enheden genstartes.
*1 Embedded Software Architecture-applikation, Java-sprogversion
*1 Embedded Software Architecture-applikation, C-sprogversion
Beskrivelse
Viser korte beskrivelser af de udvidede funktioner.
Version
Viser versionen af de udvidede funktioner.
Startplacering
Viser de steder, hvor de udvidede funktioner er installeret.